ntlite2.1是一个强大的Windows配置工具,由独立开发者制作。它可以在安装程序和系统镜像中隔离应用程序,避免DLL冲突和其他部署问题。软件支持删除不需要的Windows组件,集成驱动、脚本和注册表修改,并提供智能控制开关。它的功能包括图像管理、部署编辑、更新下载和组织、注册表集成、硬件定位等,特别适合需要精简系统或自动化安装的用户。ntlite2.1完全免费且破解版可用,操作简单,效率高。作为电脑爱好者,我觉得它对维护和优化Windows系统非常有用,特别是对于需要批量部署或定制系统的人来说,ntlite2.1确实是个不错的选择!

软件功能
1、图像管理
功能强大,但易于使用。在整个工具中具有动态工具栏、图像列表概览、预设以及更多细节,可帮助您在维护图像的同时提高工作效率。
支持所有标准图像格式,包括 WIM、解密ESD(电子软件下载)和SWM(跨区、分割图像)。
包括 ESD 到 WIM、SWM 到 WIM(又名图像连接)、WIM 到 SWM(又名图像分割)的转换。
如果存在正常的映像文件夹结构(例如 Boot 和 Sources 文件夹),则工具可以从其中任何一个创建可引导 ISO。
并且您可以在所有支持的主机组合中编辑图像,例如,在支持主机的情况下从 Windows 7 编辑 Windows 10 图像。
注意:64 位和 32 位工具版本可以编辑 64 位和 32 位图像。例外是 Windows 7 Service Pack 流,对于 64 位版本,您需要在 64 位主机操作系统下运行。
2、已部署的安装编辑(例如 C:\Windows 或已安装的 VHD)
除了编辑 Windows 安装映像之外,NTLite 还具有部署编辑模式(以前称为实时编辑),这是一项独特的功能,允许您针对已安装的 Windows(例如 C:\Windows 或已安装的 VHD)进行配置,而无需重新配置安装。
只需像编辑图像一样瞄准您要编辑的操作系统,选择要更改的内容并在必要时重新启动 - 即时结果。
注意:ISO 创建仅适用于离线映像。此时无法从主机安装捕获安装并创建 ISO。
3、更新下载和组织
使用内置的更新下载器工具,在本地获取最新的 Windows 更新,以备重用。
每个图像版本的每个文件夹的有组织的更新缓存使维护更简单。
4、更新和语言集成
轻松集成更新、语言和服务包。
更新集成具有智能排序功能,使您能够无缝添加要集成的包,该工具将按适当的顺序应用它们,从而保持更新兼容性。分析选项针对某些 KB 更新的一些更常见的问题、依赖性或建议提供建议。
5、注册表集成和编辑
使您能够轻松地将 REG 文件直接应用到映像注册表,而无需在安装过程中应用,使您的注册表更改独立于部署方法。
HKCU 条目映射到默认用户,甚至在创建之前将更改传播到所有用户。
还为手动更改提供直接配置单元编辑。
6、驱动程序集成
将驱动程序集成到映像中,Windows 会在部署时仅自动安装检测到的驱动程序。
还具有“导入主机”功能,可将主机驱动程序提取并集成到映像中。
然后选择“排除未使用”之类的选项,从集成队列中删除所选硬件列表所需的未检测到的驱动程序。
驱动程序也可以集成到启动映像(boot.wim、Setup)中,以便它们可用于 USB/ISO 启动。使集成和使用 USB3 或 SATA 控制器驱动程序成为可能,否则这些驱动程序将不受支持,具体取决于 Windows 版本。
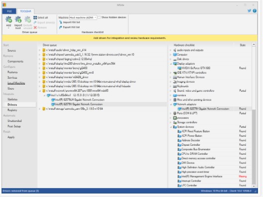
7、硬件定位
NTLite 可以收集主机硬件列表并在其所有功能中使用它。
硬件目标清单是一项特别有用的功能,允许您在应用更改之前提前查看结果部署中是否有任何缺失的驱动程序。
这使您可以在准备映像时以其他计算机为目标,同时尝试达到最小部署大小或最大兼容性。
您还可以从映像或现有安装中提取驱动程序。
8、组件移除
减少 Windows 在 RAM 和存储驱动器内存上的占用空间。
删除您选择的组件,由兼容性安全机制保护,从而加快找到最佳位置。
9、调整
轻松更改实时安装或图像上的各种 Windows 设置,例如页面文件设置或各种资源管理器 UI 设置,仅举几例。
10、无人值守安装
Windows 无人值守功能支持,在单个页面上提供许多常用选项,以实现简单和完全自动化的设置。
11、应用集成
轻松集成应用程序安装程序、脚本、注册表调整或原始命令。提供静默开关并在安装后自动运行应用程序安装程序。
12、待定更改概述和后处理自动化
所有未决更改和重要警告都显示在单个页面上,以便在实际应用这些更改之前快速查看。
能够启用额外选项或自动执行后处理任务,例如创建 ISO 映像、压缩为 ESD 格式、拆分映像。
ntlite2.1使用教程
1、双击NTLite工具中的主程序文件。
2、点击添加按钮打开挂载的系统镜像文件夹。
PS:如果没有挂载镜像,也可以点击下拉列表,在列表中选择镜像文件!
3、接下来打开选择加载镜像内的系统,双击系统挂载镜像,确定后开始挂载。
PS:修改系统镜像必须要挂载镜像,如果不是来修改镜像的。直接打开选择本地镜像内的系统!
4、加载完成,界面的左侧会出现一系列功能。(我们一个个查看更改。)
5、我们点击左侧上方的组件管理管理删除组件。(如果想删除组件,取消勾选想删除的组件。)
PS:工具的删除方式和一般软件不同,勾选表示保留,未勾选才是删除。需要特别注意,如果无法更改状态即为系统必备组件,无法删除!
6、配置中修改的主要是系统的设置,注意里面有一个较为特殊的,设置需要双击某一个项目来更改状态。
7、安装中主要是更新管理一些系统驱动程序或者更新补丁。
8、最后点击底部的应用,点击上方的开始按钮即可保存更新。
PS:除了上面的内容,可能还有其它设置内容,因为笔者是直接加载正在运行的系统,所以有些设置可能无法使用!
主要特点
1、下载最新的 WINDOWS 更新
2、集成/安装更新和语言
3、集成驱动程序、应用程序和 REG 文件
4、硬件驱动程序定位
5、组件移除
6、无人值守的 WINDOWS 安装程序,包括磁盘分区
7、WINDOWS 设置配置
8、仅实时安装 (C:\WINDOWS) 编辑
9、待定更改概述































共有 0条评论