
软件功能
1、排列你的网站
每个人都可以使用我们的软件提高他们的网站排名。只要您有 SEO 策略,我们就有工具。你的思想和创造力是唯一的限制。根据需要同时运行多个项目,让 GSA 搜索引擎排名器处理其余的工作。
2、回顾一下你的反向链接
跟踪您创建的反向链接 - 创建统计数据,使用新指标重新验证或更新创建的链接。您甚至可以让软件自动删除以前创建的链接(登录、编辑和删除帖子)。
3、反向链接统计
在图表中查看您的反向链接配置文件。使用这些工具来跟踪您的整体 SEO 策略。
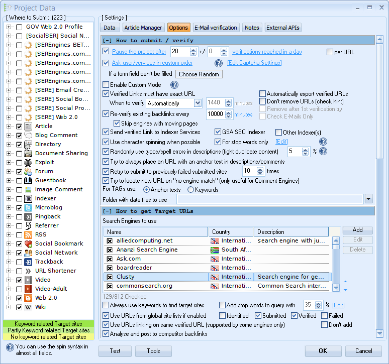
4、定义你的项目
一旦您选择了要放置链接的平台,您就可以填写项目的重要数据,例如锚文本、关键字、描述等。完成后,您就几乎准备好开始了。
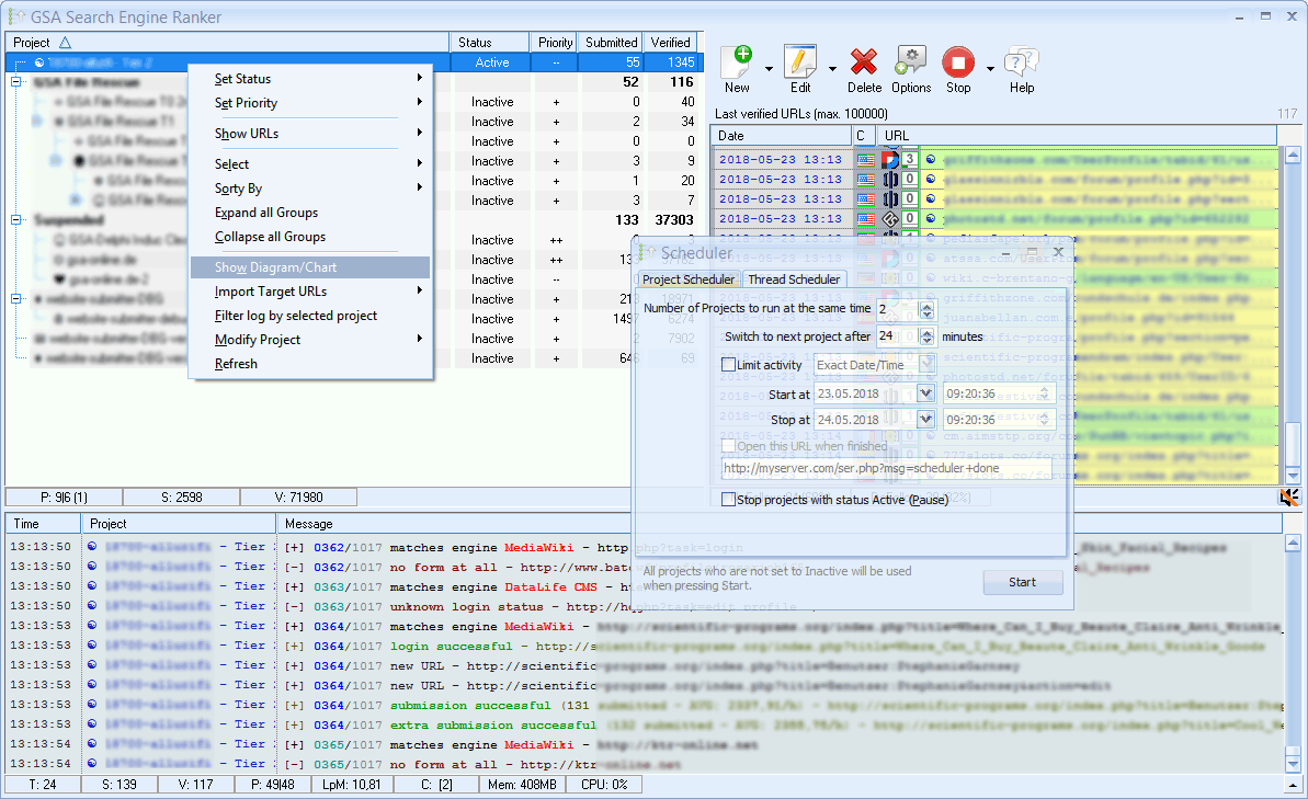
5、项目选择
每个项目都可以配置以满足您的反向链接需求。从自定义验证码服务设置到链接放置行为,您始终拥有完全控制权。
6、项目过滤器
选择正确的SEO策略非常重要,这就是为什么我们包含了许多高质量的过滤器,这些过滤器允许软件在网站上留下实际上值得的反向链接。过滤器允许您定义链接可以放置的国家、网站应该使用的语言或网站的排名。
7、文章内容管理员
内容是国王,您可以通过文章管理器定义您的所有内容需求。选择让程序搜索网页上的文章或使用其他外部工具的选项 一般事务人员 为你生成内容。
8、旋转装置
许多纺纱服务是集成的(需要API)以及一个包含的内部旋转器,可以用来使您的内容更加独特。
9、电子邮件设置
导入现成的电子邮件,让程序创建帐户,核实链接和开始张贴。你所要做的就是建立一个新的电子邮件,甚至可以自动化。
10、外部API访问
您将能够访问最常见的API,如卡普查服务、索引或纺纱服务,甚至是排序检查API。你可以在每个项目级别控制一切以满足你的需求。
11、包括代理刮刀
在SEO中经常使用代理是有原因的--匿名。代理选项可以导入付费代理,也可以简单地让程序从数以千计的公共代理源中刮取自己的代理。
12、全球代理设置
仔细调整代理设置并定义在哪里使用代理和什么类型。该程序甚至可以停止或重新启动项目,一旦它看到代理运行好或坏。
软件特色
1、完全自动创建反向链接。
2、没有固定的数据库的网站,所有动态相关的关键字。
3、反向链接网站将始终与您的关键字和网站相关。
4、后退链接的锚文本始终与您的关键字相关。
5、只提交到与您的设置相匹配的网站(例如,高页面排名)。
6、自动告知搜索引擎在验证提交后更新反向链接网站的索引。
7、设置一次,从不关心再次获得反向链接。
8、它永远不会停止创建反向链接,除非你告诉它。
9、非常容易使用(只需3个编辑框即可填写并启动反向链接狩猎)。
10、免费终身更新和终身许可证。
11、可扩展脚本引擎(期望我们和其他客户进行大量更新)。
12、使用SpinnerChief创建没有重复的内容。
13、可以使用Captcha Breaker和外部Captcha服务。
14、支持100多个平台提交您的网站。
软件亮点
1、自动建立反向链接,且不会自动停止
2、没有固定的数据库提交网站,所有搜索取决于关键词
3、反向链接的锚文本的链接总是关联到相关的关键字
4、可扩展脚本
5、自动更新功能




























共有 0条评论