5118站长工具箱是一款由5188.com推出的免费Chrome插件,专为SEO数据分析设计,提供多种实用功能,比如网站排名趋势图、关键词排名查询、页面链接收录检测等。它支持主流搜索引擎,包括百度、360、搜狗和神马,还能分析竞争对手的网站数据。作为一款站长工具,它的界面简洁,操作方便,适合新手和专业人士使用。
这个插件的核心功能包括SEO大数据展示、关键词排名查询、死链检测、nofollow标签识别以及隐藏广告等功能。比如,通过鼠标悬停在链接上,就能快速查看关键词的百度PC排名;点击“查Nofollow”按钮,还能高亮显示页面中的nofollow链接。这些工具不仅帮助站长优化自己的网站,还能提升工作效率。
我还觉得这款插件特别适合需要频繁分析网站数据的人,尤其是SEO从业者和网络营销人员。它的实时更新功能让我能及时了解网站的各项指标,这对调整优化策略非常有帮助。虽然偶尔可能会遇到数据抓取失败的情况,但总体来说,它是一款功能全面且免费的实用工具,绝对值得考虑!
5118站长工具箱是由5188.com推出的一款免费的站长工具插件,一般又称为5118站长工具箱Chrome插件,能够为搜索引擎优化分析提供强劲扩展支持,通过浏览器插件方式为SEO数据分析工作提供非常便利的可视化支持。作为国内为数不多的站长和SEO浏览器插件扩展之一,5118站长工具箱持续保持更新,为站长和SEO从业人员提供各类搜索引擎(百度、360、搜狗、神马)的网站排名趋势图,关键词排名即时查询,页面链接收录即时查询,页面断链查询,Nofollow检测等常用功能。不仅仅对自己的网站进行分析,也可用于竞争对手分析,您只需在浏览器打开网站,各类SEO和站长相关信息自动加载在浏览器的左侧,让工作效率飞速提升。
软件功能
1、SEO大数据:
呈现该网站的SEO综合信息,包括5118网站权重,百度PC、百度移动、360关键词排名曲线图,访问IP估值,出站链接,首页内链,反链,世界排名,搜狗PR,谷歌PR,等网站综合信息
2、查网站排名词:
输入框查询当前域名站点内的关键词百度排名,并支持查询结果导出
3、鼠标查排名词:
顾名思义,把鼠标放在网站内任意带有链接的锚文本上,立刻得到当前域名下该关键词的百度PC排名,如有排名记录在工具栏内,支持查询结果导出
4、查Nofollow:
点击查询按钮将显示出所有带nofollow的信息保存在工具栏内,页面中nofollow以红色虚线框高亮显示,支持查询结果导出
5、查死链:
点击查询按钮将对当前网站进行扫描,一旦发现死链记录在工具栏内,页面中死链以红色背景高亮显示,支持查询结果导出
6、查百度收录:
点击查询按钮将扫描当前网站内链接是否被百度收录,并将结果记录在工具栏内,点击收录量与未收录量的数字显示相应的结果,未被百度收录的链接文本以黄色背景高亮显示,支持查询结果导出
7、开关页功能增强:
①隐藏百度搜索广告:隐藏百度右侧广告,推广广告,还你一个清爽的使用界面
②显示百度排名号码:显示百度排名的号码,查询结果更清晰
③解锁文字复制限制:解锁网页中不能选取,复制页面文字的限制
5118站长工具箱Chrome插件安装教程
1、首先用户点击谷歌浏览器右上角的自定义及控制按钮,在下拉框中选择设置。
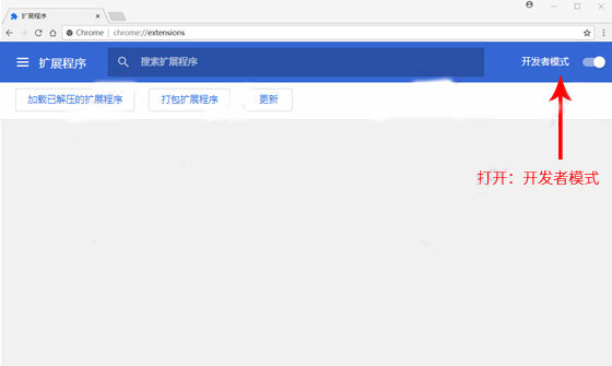
2、在打开的谷歌浏览器的扩展管理器最左侧选择扩展程序或直接输入:chrome://extensions/
3、在扩展中心打开右上角的【开发者模式】按钮
4、点击左上角“加载已解压的扩展程序”,在文件夹弹框窗口中选中刚解压的文件存放位置。点击确定即可。
软件特色
1、全面:该工具箱包括了网站优化中常用的各种工具,如:热门关键词查询、网站收录查询、外链查询、PR查询、ALEXA排名查询等。能够满足站长日常网络营销和SEO优化所需要的工具。
2、免费:这是目前市面上绝大多数的站长工具中比较出色的一点,5118站长工具箱免费提供各种站长工具,无需任何费用支出。
3、使用简单:该工具箱提供使用简便的接口,无论是初学者还是专业站长,都可以轻松上手,不需要特殊的技术背景。
4、实时:数据更新非常及时,站长可以实时了解到自己网站的各项数据指标,以便对网站进行及时调整和优化。
常见问答
1、5118站长工具箱检测不了网站SEO信息是怎么回事?
答:有时候抓取不到是正常的,跟那边服务器有关系,有时候也可能是这边网站的问题,收录的话有波动算是正常,只要不是大范围的波动就行。
2、如何使用站长工具进行数据统计分析?
答:把网站加入5118网站监控和关键词排名监控就可以,就方便分析网站数据。
更新日志
v2.0.4版本
1、排除非排名选项的排名
2、修复部分无法获取的排名序号




























共有 0条评论