全新的toad for oracle带来许多新的升级和优化,提供了自动化代码分析功能,使用行业最佳实践以及预定义和的规则集,通过可读性、正确性、程序结构,命名约定和可维护性。可以为具有各种技能和经验级别的数据库专业人员提供了一种直观而高效的方法,使用此软件用户可以通过可视化了解数据库环境。

软件特色
1、自动化设计师Toad for Oracle自动执行复杂的重复性任务,例如架构比较,脚本执行,管理,报告等。
2、代码审查
确保一致的代码质量标准,以减少生产中的问题并提高代码的可维护性。
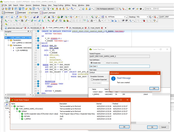
3、utPLSQL单元测试
在编码之前创建单元测试可确保一致的代码质量,更少的生产问题以及更容易的代码可维护性。
4、合作
与您的团队或整个开发组织共享标准,最佳实践,代码,脚本,工件等。
5、数据编辑
保护选定的实时显示给用户的数据,而无需更改应用程序。
6、数据库运行状况检查
通过可配置的检查确保所有Oracle数据库的运行状况。
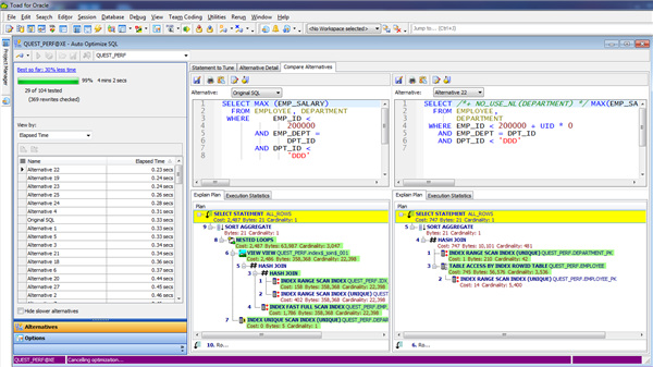
7、探查器
对每行PL / SQL代码的执行时间进行计时,将数据存储在存储库中并以图形方式表示以显示性能瓶颈。
toad for oracle 功能介绍
1、适用于Oracle数据库的世界一流的IDEToad for Oracle是二十多年来排名第一的商业Oracle开发/管理工具!
Toad for Oracle使数据库专业人员能够自动化流程,最大程度地降低风险并将项目交付时间缩短近一半,从而使您能够最大程度地利用Oracle技术。通过减少低效代码对生产力,未来开发周期,性能和可用性的影响,降低新应用程序的总拥有成本。
无论是在本地还是在云中,都可以更智能地工作并满足当今Oracle环境的需求。Toad简化了工作流程,使频繁或重复的流程自动化,并使与变更相关的风险最小化。

2、单元测试
ToadOracle_schemaBrowser
PL / SQL开发所需的一切
开发和部署高质量,高性能的Oracle数据库代码的速度几乎是比较工具集的两倍,而无需付出任何努力。
Toad for Oracle Base Subscription使您能够实施一致的,可重复的数据库开发流程,从而满足业务需求并提高组织的敏捷性。
广泛的自动化,代码模板,团队协作,对象依赖性查看器,PL / SQL单元测试和架构/数据比较功能使您可以轻松应对开发周期并最大程度地降低风险。

3、Oracle DBA的首选工具
无论是在本地还是在云中,都可以提高所有Oracle数据库的DBA生产率和效率。
Toad for Oracle Base Subscription提供了DBA在其Oracle数据库环境中的可见性,并简化了日常任务,从而节省了时间。
凭借自动化,多脚本执行,数据导入/导出,模式/数据比较以及监视用户会话的能力,DBA可以更智能,更主动地工作,从而将更多的时间腾出时间来处理其他任务。
软件快捷键
F4 看表的结构F5 执行对话框中的SQL,注意最后需要以;结尾
F7 清除当前编辑框中所有的sql
F8 查看历史的sql语句
F9 执行当前行的sql
F10 看菜单
Ctrl + F12 保存sql为文档
Ctrl +. 补全table_name
Ctrl + t 补全table_name,或者显示字段
Ctrl + e 查看当前Sql的执行计划
Ctrl+Enter 直接执行当前sql
Ctrl+Shift+F 格式化sql语句
Alt+箭头上下 看sql history
Ctrl+F 查找
Ctrl+R 替换 要全部替换需要选中对话框中的Entire scope
Ctrl+U 将选中SQL语句全部大写
Ctrl+L 将选中SQL语句全部小写
Ctrl+B 将选中SQL语句语句注释,commet block
Ctrl++Shift+B 将选中SQL语句取消注释,uncommet block





























共有 0条评论