
dbForge Studio for MySQL安装教程
1、解压从本站下载的压缩包2、双击.exe安装程序开始安装

3、选择安装路径

4、等待安装完成即可

软件优势
1、查找无效的对象这项全新功能允许在数据库架构中搜索需要重新编译的无效对象。

2、对新对象的支持
更新的dbForge Studio for MySQL允许使用在MariaDB 10.3中建立Packages、Sequences
3、连接性改进
已实现对MariaDB 10.5和SkySQL的连接支持,以确保dbForge Studio for MySQL的用户可以使用最新的数据库引擎和云数据库解决方案。
现在,“属性”窗口将显示MySQL,MariaDB,Percona,Amazon,阿里云和腾讯云的服务器类型。
系统窗口的连接部分显示MySQL,MariaDB,Percona,Amazon,阿里云和腾讯云的服务器类型。
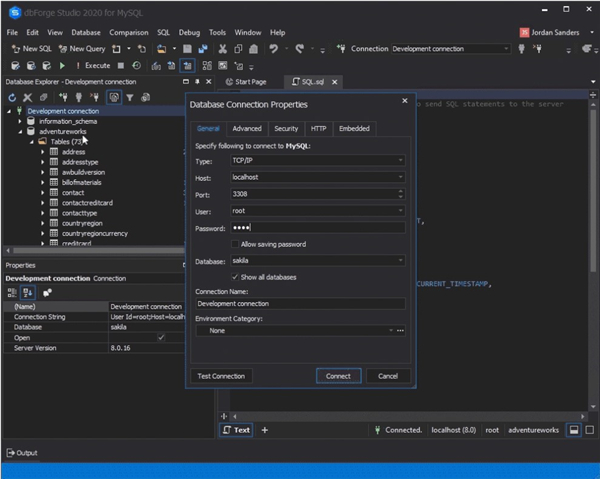
数据库连接属性和测试连接窗口已完全重新设计。

4、SQL文档改进
–nowarn和–endnowarn标记已添加到“执行警告”功能中,用于从检查中排除代码块。
添加了以CSV文件格式导出执行历史记录的选项。
5、代码完成改进
现在,即使在触发器和事件的主体中也可以使用代码完成功能。
6、数据编辑器的改进
缓存更新模式允许您控制单个数据库对象内的数据编辑。对于您已打开模式的对象,更新将存储在客户端本地,直到您单击“应用更改”按钮。
7、模式比较改进
脚本文件夹比较允许将MySQL数据库模式与本地存储在脚本文件夹中的模式进行比较,反之亦然。
对象过滤器允许在比较文档中过滤对象。应用高级过滤器可以使模式比较结果的分析更加有效,信息丰富且量身定制。该功能还允许应用多个文件管理器,并使用“过滤器编辑器”创建自定义过滤器,该过滤器可以保存并用于进一步的比较。
架构比较报告窗口已被完全重新设计,并且报告生成选项进行了整齐的重组。此外,用户可以选择脚本差异在其报告中的外观。
HTML报告采用了新的平滑设计,并且提供了更多信息:除了有关对象的信息之外,HTML报告现在还包括实际的脚本差异。
忽略DEFINER和SQL SECURITY子句选项已被修改,并分为两个选项:忽略DEFINER子句和忽略SQL SECURITY子句。
新的“忽略行格式表”选项。
新的忽略AUTO_INCREMENT选项。
8、数据比较改进
脚本文件夹比较允许将MySQL数据与脚本文件夹中本地存储的数据进行比较,反之亦然。
重新设计了数据比较控件。精确的数据差异的查看变得更加顺畅和清晰:网格的选项卡变得更具信息性,数据差异更清晰地突出显示。
在重新设计的“数据比较报告”窗口中,所有报告生成选项都已进行了整齐的重组。此外,用户可以选择脚本差异在其报告中的外观。
重新设计了CSV中的数据比较报告。现在,dbForge Studio for MySQL生成了CSV格式的多个报告文件。其中一个包含摘要结果,其余文件包含特定的数据差异信息。
数据同步向导包含一个选项,用于将时间戳添加到数据同步脚本文件的名称。
该向导还扩展了设置默认值的选项,该选项可帮助同步NULL源列和NOT NULL目标列。
9、数据库备份改进
添加了从备份禁用参考表的选项。由于参考数据不会定期修改或更新,因此它们不需要像其余数据库对象那样频繁地备份。
10、数据导出/导入改进
新的“输出”选项卡已添加到“数据导入向导”和“数据导出向导”中,以指定包含数据的生成文件的路径。
使用“数据导出\ CSV”选项卡扩展了“选项”窗口,可以为CSV文件格式设置默认定界符选项。
现在,“数据导出向导”的所有选项卡都会显示所选的数据导出格式。
11、其他改进
命令行提示符已扩展,其中包含可用退出代码的完整列表。
现在可以通过命令行界面来激活dbForge Studio for MySQL。



























共有 0条评论