EZDML官方版是一款国产开源免费的跨平台数据建模工具,功能强大且操作简单,适合需要设计数据库表结构的用户。它支持多种数据库类型,包括SQL、Oracle、MySQL和SQLServer等,并且还加入了ChatGPT辅助设计的功能,让数据库表结构的设计变得更加轻松。
最让我觉得方便的是它的自动生成代码功能。只需要设定好数据表结构,EZDML就能生成对应的Pas、C#或Java代码,省去了手动编写代码的麻烦。而且它还有可视化界面,可以通过模型图来设计物理和逻辑视图,支持缩放和平移操作,直观又高效。
对于需要导入已有数据库对象或者生成新的数据库脚本的用户来说,EZDML也提供了相应的功能。特别是它的表描述功能,可以直接通过文字快速生成表结构,对喜欢用键盘操作的人来说特别友好。
总的来说,EZDML不仅功能全面,而且操作灵活,能够满足不同用户的需求。如果你正在寻找一款高效、免费的数据建模工具,它绝对值得一试!

软件功能
1、表结构设计:创建表、字段、主键、外键、索引和注释。
2、表描述:可直接编辑文字描述快速生成表结构,爱用键盘的人会喜欢这个功能。
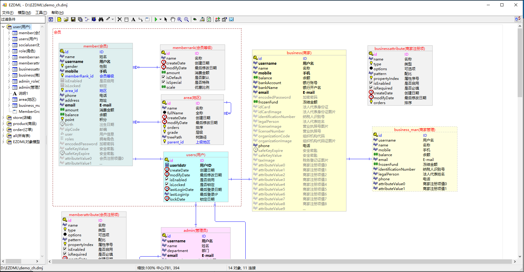
3、模型图:自动生成模型图;可设计和显示物理/逻辑视图,支持自动布局、平移、缩小放大等操作。
4、导入数据库:导入数据库中的已有对象,即所谓的逆向工程(目前只支持ORACLE)。
5、生成数据库:可生成直接创建数据库的SQL脚本;也可与现有数据库比较,然后生成同步脚本的功能,不至于丢失现有数据。
6、生成代码:目前可生成Pas、C#和Java的简单类定义代码。
软件特色
1、支持可视化设计
提供了一个直观的界面,让用户可以在图形化界面上直接设计数据库表结构,避免了繁琐的手动编写代码的工作。
2、支持多种数据类型
支持多种常见的数据类型,如文本、数字、日期、布尔值等,可以根据实际需求进行选择。
3、支持字段属性设置
用户可以在设计表结构时为每个字段设置属性,例如字段的数据类型、长度、默认值等。
4、支持关联关系设置
可以帮助用户在多个表中建立关联关系,例如外键、索引等。
软件优势
【提高效率】
可以大大提高设计数据库表的效率,省去了手动编写代码的步骤。
【降低错误率】
可以降低设计过程中的错误率,用户可以更直观地看到每个字段的属性。
【提高可读性】
设计好的表结构可以直接生成对应的SQL代码,提高了代码的可读性和可维护性。
【丰富的扩展性】
通常支持多种数据库类型,可以满足不同用户的需求。
使用说明
1、系统启动时会自动加载最后一次使用的文件,并且会自动使用临时文件加速加载;
2、模型图中可按加减号放大缩小,方向键平移,R复原,F居中,按住CTRL键时可用鼠标滚轮缩放,可以拉框选择,双击空白处自动全图缩放,直接拖空白处或按住ALT键拖动平移;
3、表的描述字中,可以输入简写字母代替数据类型,S,I,F,D,BO,E,BL,O分别代表文本,整数,浮点数,时间,真假,枚举,文件,对象,如果不写,默认为字符串。



























共有 0条评论