ColorOS助手官方版是OPPO和一加为ColorOS系统设计的一个智能工具,能帮助用户轻松管理手机,比如升级或降级系统、备份和还原数据。它的亮点之一是可以让用户自主选择系统版本,如果新系统用起来不舒服,就能通过它回退到旧版本。最近还接入了DeepSeek-R1满血版,支持小布助手快速进入深度思考模式,还能保存和分享思考结果。此外,AI合成语音识别功能让通话更安全,防诈骗能力更强。
对于降级操作,教程里提到需要备份数据,确保网络顺畅,并且只适用于已升级到ColorOS 15的机型。整个流程包括连接手机、下载降级包、推送安装等步骤,降级成功后会自动重启并进入向导界面。
ColorOS的AI能力也很强,超级小布助手能处理各种指令,比如筛选航班信息、点外卖,还能通过“识屏问答”和“一键问屏”解答用户的问题。它甚至能帮用户总结文档、生成文字内容,或者通过拍照识别植物、明星等信息。这些功能让手机使用更高效、有趣。
总的来说,ColorOS助手是个很实用的工具,特别是对于喜欢折腾系统版本的用户来说,降级功能非常方便。不过操作前一定要备份数据,避免不必要的麻烦。我觉得这个工具对OPPO和一加用户来说简直是必备神器,尤其是那些喜欢尝鲜但又不想长时间被新系统困扰的朋友。
ColorOS助手官方版是OPPO(含一加)为ColorOS系统开发的一款智能辅助工具,能够帮助用户轻松管理手机,包括进行系统升级与降级、数据备份与还原等操作。在机型适用的情况下,它让用户可以自主选择系统版本,当新系统使用体验不佳时,就可以通过ColorOS助手回退至更加习惯的旧版本系统。此外,新版ColorOS系统已接入 DeepSeek - R1满血版,长按手机电源键唤醒小布助手下达指令,一步直达 Deepseek 深度思考模式,思考结果可以保存到本地,轻松分享给他人。还有ai合成语音识别功能,通话防诈更安心。有需要的用户可以在本站下载使用~
ColorOS助手降级使用教程
以ColorOS 15降级为ColorOS 14系统为例:
【必读!降级工具使用注意事项】
1、降级过程会清空你的手机数据,因此进行降级操作前请您务必提前备份个人重要数据,避免降级后数据丢失;
2、备份请务必确认完整有效,重要数据建议选择 2种 以上不同方式/渠道备份,避免出现数据丢失;
3、因降级包较大,工具使用期间请务必保证网络顺畅,如果下载降级包过程中断需要重新尝试;
【适配机型】
1、此工具默认适用于已升级 ColorOS15 的机型,包括 Beta 测试版本、内测活动版本等;
2、若您符合条件(1),但尝试后无降级包,可能是机型暂未适配,请耐心等候。
【降级包使用步骤】
1、打开 ColorOS 助手 ,点击“查看连接步骤”,按照页面提示,使用 USB 线将手机连接至电脑,并按页面提示在手机上安装相应APK。
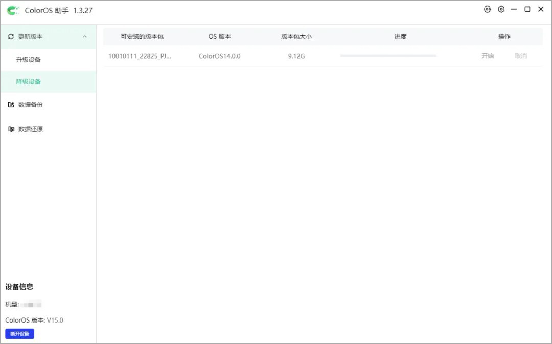
2、打开 ColorOS 助手,点击左侧菜单栏“更新版本"展开子菜单,点击"降级设备”,查看可降级版本(保持手机与电脑在 USB 线下持续连接)。
3、如有对应降级包,点击“开始”(下载-推送),将降级包推送至手机(弹出弹框提示“建议备份本机数据”后,若已备份可点击“直接降级”,若未备份可点击去备份)
4、推送完成后,按照弹出的安装步骤提示,在手机上进行降级操作。
5、对应手机界面操作步骤如下:
6、降级成功,手机将自动开机进入开机向导界面。
ColorOS系统功能特色
1、AI能力
超级小布助手接入了大量的应用级指令和AI模型,能够准确理解用户的指令,并快速完成相关任务。例如,用户可以通过语音指令让小布助手自动筛选航班信息、连接外卖平台等,大大提高了生活的效率。
2、识屏问答
超级小布助手还具备识屏问答功能,能够识别屏幕上的内容,并根据用户的提问给出相关解释和背景信息。这使得用户在阅读文章或浏览网页时,能够轻松获取所需信息。
3、一键问屏
该功能允许用户通过小布助手询问屏幕上显示的内容的相关信息,比如朋友圈图片中明星的信息、减肥食谱中食物的功能等。
4、文档问答与AI帮写
超级小布助手还能帮助用户快速总结文档的关键信息,甚至根据问题搜索并解答。此外,它还具备AI帮写功能,可以根据用户提供的图片或信息,快速生成一段文字,非常适合在社交媒体上分享。
5、拍照问答
用户可以利用小布助手的拍照问答功能,识别植物、动物、建筑等物体,并获取相关信息。例如,散步时看到陌生花卉,拍照上传后小布助手就能给出花卉的名称。
适用设备与系统要求
ColorOS助手适用于OPPO智能手机,以及部分一加手机(因为一加手机现已并入OPPO)。
具体适用型号和系统版本可能因设备而异,用户可以在OPPO官方网站或ColorOS官方网站上查询相关信息。



























































共有 0条评论