COMSOL Multiphysics 是一款专业的多物理场仿真软件,能够支持复杂的工程设计和科研模拟。它的模型开发器涵盖了从几何建模到结果分析的全流程,让用户能轻松完成各种物理现象的模拟。特别是它新增了显式动力学功能和颗粒流模块,极大提升了对复杂结构和散料系统的仿真能力。
最让我印象深刻的是内置的大语言模型(LLM)辅助功能,比如接入GPT-5、Google Gemini等主流模型,通过智能助手提供实时建模指导,让操作变得更加高效。对于非专业用户来说,App开发器将专业模型封装成友好的界面,极大降低了使用门槛。
总的来说,COMSOL Multiphysics 6.4 在功能和用户体验上都有显著提升,特别是在多物理场耦合和复杂工程问题的解决能力上表现突出。如果你从事工程仿真或相关研究,这款软件绝对值得一试!

软件功能
一、多物理场建模,助力高精度仿真
将建模仿真融入实验过程,相较于单纯依赖实验或原型测试,能够更快速、高效、精准地优化过程与设备。通过实验进行过验证的分析模型不仅有助于深刻洞察设计或过程的内在机理,更提供了一种远比传统实验室研究便捷高效的研究途径。
准确模拟各种设计或过程离不开多物理场耦合。COMSOL Multiphysics 帮助用户突破传统仿真软件的各种束缚,实现对模型各个方面的灵活掌控。得益于其强大的耦合能力,用户能够自由耦合任意数量的物理现象,用传统方法难以企及的方式,淋漓尽致地发挥创造力。如需进行更深层次的定制,还可以在用户界面中直接输入包含相关方程与表达式的自定义物理场描述。
精确的多物理场耦合仿真模型必须综合考虑各种实际工况和物理效应,唯有如此,用户才能结合真实的运行条件,深刻理解、精心设计并高效优化相关的过程与设备。
二、模型开发器:实现一致的建模工作流程
借助 COMSOL Multiphysics,用户可以在统一的软件环境中模拟电磁学、结构力学、声学、流体流动、传热以及化学反应等广泛的物理现象。更重要的是,这些不同的物理现象都可以在同一模型中轻松实现耦合。COMSOL Multiphysics® 内置的“模型开发器”提供了完整的仿真环境和标准化的建模工作流程,全面支持各类复杂设计与过程的研发分析。
建模工作流程涵盖:
1、几何与 CAD
2、基于物理场建模
3、基于方程建模
4、网格划分
5、研究与优化
6、求解器
7、可视化与结果计算
三、模型管理器:高效管理模型与仿真
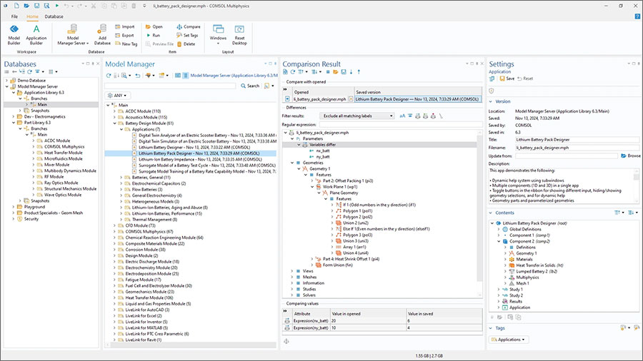
“模型管理器”是一款强大的管理工具,专为简化和优化模型及仿真 App 的开发与管理流程而设计。其核心功能包括仿真数据管理、版本控制(系统化追踪模型变更与迭代),以实现模型的集中管理与协同开发。用户可以直接从 COMSOL Multiphysics 用户界面访问“模型管理器”,并灵活选择使用本地数据库或连接远程服务器数据库。
用户可以使用相关选项高效存储模型与仿真 App,仅保存草稿和修订版本中的相关数据,以及 CAD 文件、网格和实验数据等辅助信息,大幅优化存储空间。“模型管理器”还支持通过用户定义的标记对文件进行分类管理,并能基于特定的特征或参数进行快速搜索,显著提升模型与仿真 App 的查找效率。此外,通过精细的用户组和权限设置,用户还能轻松控制不同团队成员对模型的访问权限。
四、贯通分析、设计与生产流程
在许多组织中,有限的数值仿真专业人员往往需要为众多从事产品开发、生产工作的人群,以及研究物理现象与过程的学生提供支持。为了帮助这些专业人员能够高效服务更广泛的用户群体,COMSOL Multiphysics软件提供了强大的仿真 App 开发功能。借助内置的“App 开发器”,专业人员可以轻松地将通用计算模型转化为即用型定制化仿真 App,并为其创建直观的专属操作界面。
这些仿真 App 可直接在 COMSOL Multiphysics中进行测试和运行,并可通过添加 COMSOL Server 或 COMSOL Compiler 进一步部署与分发。借助这两款产品,企业可将 App 便捷地共享给设计团队、制造部门、流程操作员、实验室人员、客户,甚至全球各地的合作伙伴,实现仿真成果在研发、生产、运营全流程中的无缝协同。
comsol multiphysics6.4软件主要新增功能
一、通用更新
新增“颗粒流模块”,用于模拟散料过程中固体颗粒的运动与相互作用
支持单块或多块 GPU 的 NVIDIA® cuDSS,为单物理场和多物理场仿真带来数倍速度提升
空间变化的透明度
基于阵列的绘图布局
支持 GPT-5™、DeepSeek™、Google Gemini™ 等兼容 OpenAI API 的大模型
更高效地处理大型仿真 App
为保存在“模型管理器”数据库中的模型提供集群支持
新增用于瞬态和参数化研究的优化选项
支持导出深度神经网络 (DNN) 代理模型的网络参数
基于集群计算生成代理模型数据
支持与频率和时间相关的不确定性量化
二、电磁
瞬态感应边界条件
基板中的远场辐射
更高效的开关电弧仿真
更稳健的放电仿真
半导体加工中的刻蚀与沉积过程仿真
生体组织和潮湿环境中的光散射
铁电与压电半导体以及忆阻器仿真
三、结构力学
显式结构动力学,支持非线性材料
多对象的自动机械接触
显式动力学的相场损伤仿真
转子动力学仿真的模式追踪
更便捷地模拟通过关节连接的机械装配
用于壳和膜结构的磁力学
四、声学
时域显式压力声学仿真支持多 GPU 卡和 GPU 集群计算
支持导入 CGNS 文件格式的 CFD 数据,用于气动声学
新增多孔介质声学 特征,支持瞬态和时域显式压力声学仿真
周期性端口 边界条件,并可自动处理多衍射级
五、流体 & 传热
尺度自适应模拟 (SAS),结合 SST 模型实现精确的非定常湍流分析
新增椭圆混合 R-ε 湍流模型
用于旋转机械中高马赫数流动的代数湍流模型
多孔介质流动的周期性和压力突变条件
管道流功能支持孔口、阀以及可逆质量传递的三维耦合
性能改进:参与介质中的热辐射
表面对表面辐射中的折射
方形电池的各向异性热属性
钢件的感应淬火
六、化学 & 电化学
结晶、沉淀和造粒过程中的颗粒聚集与破碎
移动床反应器功能
支持反应流的大涡模拟 (LES)
含水电解质传输 特征,用于高效模拟多组分溶液
电芯功率损耗的内置变量
电池的任意负载循环
用户友好的方形电池模型传热设置
七、几何、网格、CAD 导入模块、设计模块和 CAD LiveLink 产品
自动创建外围域
选择的相邻选项得到扩展
四边形主导的网格划分选项
广义扫掠网格划分
基于网格的几何 选项,用于编辑和修复导入的网格(包括 STL 文件)
CAD 装配预览
PCB 布局预览,包括层和网络的预览
模型开发器介绍
作为 COMSOL Multiphysics 软件的核心功能模块,“模型开发器”通过清晰直观的工作流程,引导用户轻松完成从几何建模到仿真结果分析的完整过程。无论您从事哪个工程领域、涉及何种物理现象,统一的界面设计都能让您在不同建模阶段之间高效切换、流畅操作。“模型开发器”全程为您提供清晰指引,让复杂仿真变得简单可控。
一、几何建模与 CAD 接口
1、操作、序列和选择
COMSOL Multiphysics 基本模块提供了一套完整的几何建模工具,支持通过按顺序定义一系列体、面、线以及布尔运算等操作来创建几何零件。其中的每个操作均可设置输入参数,便于在多物理场模型中进行编辑和参数化研究。几何定义与物理场设置之间保持完全关联——对几何的任何更改,都会自动触发相关模型设置的同步更新。
材料域、面等几何实体可以分组为选择,便于后续在物理场定义、网格划分和绘图时使用。此外,用户还可以通过一系列操作创建参数化几何零件及其关联选择,并将其存储到“零件库”,实现多个模型间的复用与共享。
2、导入、修复、特征去除和虚拟操作
借助 CAD 导入模块和 ECAD 导入模块,用户可以将所有标准格式的 CAD 和 ECAD 文件导入 COMSOL Multiphysics®。设计模块则在基本几何操作基础上,进一步扩展了 COMSOL Multiphysics 的建模能力。“CAD 导入模块”和“设计模块”均提供几何修复与特征去除功能。同时,COMSOL Multiphysics 基本模块还支持导入 STL 等格式的面网格模型,并将其转换为几何对象。与几何序列中的其他操作一样,导入操作也可以结合选择与关联性功能,执行参数化研究和优化研究。
除了常规的几何特征去除和修复功能,COMSOL 还支持虚拟操作,可有效消除长条面、小面等(这些细节不会提高仿真精度)几何缺陷对网格质量的不利影响。与特征去除工具不同,虚拟操作在生成更规整网格的同时,不会改变几何的曲率或保真度。
二、面向物理场的预定义接口与功能
COMSOL 软件内置了多种预定义的物理场接口,可用于模拟广泛的物理现象,并支持多种常见的多物理场耦合。每个物理场接口均提供针对特定科学或工程领域的专业设置。用户选定物理场接口后,软件会根据接口类型自动推荐适用的研究类型,例如,瞬态或稳态求解器。确定研究类型后,软件将自动完成数学模型的数值离散、构建求解器序列,并进行可视化和结果的相关设置。所有这些设置均支持用户根据实际需求进行编辑修改。
COMSOL Multiphysics 平台预置了丰富的核心物理场接口,涵盖固体力学、声学、流体流动、传热、化学物质传递以及电磁学等众多领域。通过安装 COMSOL 产品库中的附加模块,可以在核心功能基础上进一步扩展,获得针对特定工程领域的专业用户界面和更强大的建模能力。
三、基于方程建模:开放而灵活的仿真方式
要使软件真正服务于科学研究和工程创新,它绝不能只是一个固化的操作环境,而应支持用户直接在软件界面中基于数学方程来构建和定制模型。COMSOL Multiphysics 软件内置方程解析器,可在生成数值模型之前即时解析表达式、方程及其他数学描述,从而为用户提供高度自由的建模体验。通过在物理场接口中添加和自定义表达式,用户可以灵活地将不同物理场耦合在一起,模拟复杂的多物理场现象。
此外,软件的定制能力远不止于此。借助“物理场开发器”,用户还能够基于自定义方程创建全新的物理场接口,方便在未来模型中轻松调用,或与同事分享这些接口,进一步提升建模效率和协作能力。
四、自动与手动网格划分
COMSOL Multiphysics 软件在模型离散化与网格划分过程中,会根据所研究的物理场类型或多物理场组合,自动适配相应的数值技术。其中,有限元法是采用的核心离散化方法。(有关完整的方法列表,请参见本页的求解器部分。)因此,通用网格划分算法可生成包含适当单元类型的网格,以满足不同数值方法的需求。例如,默认算法会采用自由四面体网格,或将四面体与边界层网格相结合的方式,并通过组合多种单元类型,在提升计算效率的同时,获得更精确的仿真结果。
五、研究步骤序列、参数研究和优化
1、研究/分析类型
在选择物理场接口时,COMSOL Multiphysics 会根据接口特性推荐相应的研究(分析类型)。例如,针对固体力学分析,软件会建议使用瞬态、稳态或特征频率研究;而对于 CFD 问题,则通常只推荐瞬态和稳态研究。当然,用户也可以根据实际需求,为任何类型的分析灵活选择其他研究类型。通过构建研究步骤序列,用户可以对求解过程进行结构化组织与管理,自主决定在每个研究步骤中需要求解的模型变量。任一前序研究步骤的求解结果均可作为后续研究步骤的输入。
2、扫描、优化和估计
用户可以在任一研究步骤中集成参数化扫描功能,扫描范围可涵盖模型中的一个或多个参数,例如几何参数、物理场定义中的设置等。此外,参数扫描同样适用于不同的材料及其定义的属性,以及一系列定义的函数。
借助优化模块,用户能够基于多物理场模型开展多种优化研究,包括拓扑优化、形状优化或参数估计。COMSOL Multiphysics 同时提供无梯度优化方法和基于梯度的优化方法。在参数估计方面,软件支持最小二乘形式以及通用的优化问题形式。此外,内置的灵敏度研究还可用于计算目标函数相对于模型中任意参数的灵敏度。


























共有 0条评论