
软件功能
1、【无缝数据迁移】
数据传输、数据同步和结构同步可帮助您以更少的开销更轻松、更快速地迁移数据。为跨各种 DBMS 传输数据提供详细的分步指南。使用数据和结构同步比较和同步数据库。在几秒钟内设置和部署比较,并获取详细脚本以指定要执行的更改。
2、【多样化的操作工具】
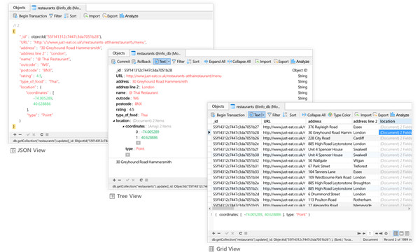
使用导入向导将数据从不同格式传输到数据库,或在设置数据源连接后从 ODBC 传输。将表/集合、视图或查询结果中的数据导出为 Excel、Access、CSV 等格式。使用我们的内置编辑器添加、修改和删除记录,您可以在树视图、JSON 视图和经典的电子表格式网格视图中方便地进行编辑。Navicat 为您提供有效管理数据并确保流程顺利所需的工具
3、【简单的 SQL/查询编辑】
Visual SQL/Query Builder 将帮助您创建、编辑和运行 SQL 语句/查询,而不必担心命令的语法和正确使用。通过获取关键字建议和从编码中去除重复,使用 Code Completion 和可自定义的 Code Snippet 快速编码。使用我们的调试组件快速定位和纠正 PL/SQL 和 PL/PGSQL 编码错误,例如设置断点、单步执行程序、查看和修改变量值以及检查调用堆栈。
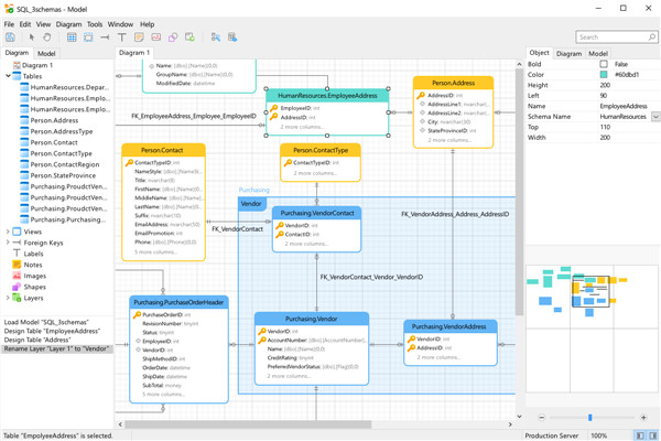
4、【智能数据库设计器】
使用我们的专业对象设计器创建、修改和管理所有数据库对象。使用复杂的数据库设计和建模工具将您的数据库转换为图形表示,以便您可以轻松地建模、创建和理解复杂的数据库
5、【数据可视化工具】
我们的图表功能可让您创建大型数据集的可视化表示,并帮助您从数据中获得更深入的见解。探索和发掘数据之间的模式、趋势和关系,并创建有效的视觉输出,在仪表板中展示您的发现以供共享
6、【数据生成工具】
提供全面的功能,生成大量的质量检测数据。您可以根据业务规则和约束快速创建具有参照完整性的真实数据集。
7、【提高您的生产力】
我们强大的本地备份/恢复解决方案和用于 MongoDump、Oracle 数据泵和 SQL Server 备份实用程序的直观 GUI 可指导您完成备份过程并减少出错的可能性。在特定时间或日期为可重复部署过程设置自动化,例如数据库备份、MapReduce 作业和脚本执行。无论您身在何处,都可以随时完成工作。
8、【智能模式分析器】
使用我们内置的架构可视化工具发现和探索您的 MongoDB 架构。分析您的文档并在您的集合中显示丰富的结构,以便您可以了解数据的架构、查找架构异常并轻松检查异常值
9、【让协作变得简单】
将您的连接设置、查询、模型、片段、图表工作区和虚拟组信息同步到云服务,以便您可以实时访问它们,并随时随地与您的同事共享。了解更多 >
10、【高级安全连接】
通过 SSH 隧道和 SSL 建立安全连接,确保每个连接都是安全、稳定和可靠的。支持MySQL和MariaDB的PAM认证,MongoDB的Kerberos和X.509认证,PostgreSQL的GSSAPI认证等数据库服务器的不同认证方式。Navicat 提供更多身份验证机制和高性能环境,因此您永远不必担心通过不安全的网络进行连接。
11、【跨平台许可】
跨平台许可现已可用。无论您是在 Windows、macOS 还是 Linux 上操作,您都可以购买一次并选择要激活的平台,然后再转移您的许可证
Navicat Premium怎么导入sql文件
1、首先,链接上Navicat,在链接下新建数据库,数据库名和要导入的一样,字符集选utf-8,确定
2、先右键点击打开数据库,然后,直接将数据库文件拖拽到新建的数据库上
3、弹出这个对话框,直接点击开始,完成后。然后直接关闭该窗口
4、右键刷新数据库的表,然后OK
Navicat Premium怎么建表
1、打开Navicat Premium,点击连接,选择MySQL,创建新连接。输入安装MySQL是的用户名和密码。点击确定
2、admin数据连接已经创建成功。下面为admin新建数据库,输入数据库名。确认
3、为数据库添加数据表,这里是通过数据表的创建语句自动创建数据表。先到工程目录下找到创建数据表的SQL语句
4、在Navicat Premium选中刚才创建的数据库,选择“查询”->“新建查询”,把第三步中的SQL语句复制到“查询编辑器”中,点击运行
5、保存,输入数据表
6、然后在数据库中找到刚新建好的数据表,到此,利用SQL语句创建数据表完成
新功能介绍
1、【全新设计】
Navicat 16 对其前身引入了许多 UI/UX 改进。我们专注于提供专业的用户体验设计,以提高可用性和可访问性。因此,您可以比以往更快地完成复杂的任务
2、【可靠的数据生成】
我们新的数据生成工具提供了全面的功能来生成大量的质量测试数据。您可以根据业务规则和约束快速创建具有参照完整性的真实数据集
3、【作为一个团队更好地合作】
我们的云解决方案中发布了一种解决冲突文件的新方法。您现在可以放弃服务器文件并保留您的文件,放弃您的副本而不保存更改,或重命名您的副本以保留两个文件。
①、更多对象支持
代码片段和图表工作区已添加到我们的云解决方案中。将您的文件保存到云端并在您的 Navicat 产品之间共享。
②、公共云或内部部署
开始使用Navicat Cloud既简单又成本低,但是,Navicat On-Prem Server是处理敏感数据的企业的理想选择。选择最能满足您需求的正确云解决方案。
4、【更有效地展示您的数据】
我们的智能图表工具中包含更多图表类型和新功能。连接到您选择的任何数据源,例如 Excel、Access 或 ODBC。您还可以通过更改字段类型、连接字段、映射值或基于其他字段顺序排序来使用自定义字段扩展数据。探索我们独立的Navicat Charts Creator
5、【其他改进以最大限度地提高您的性能】
连接配置文件:为可能需要根据您使用的设备的当前位置在设置之间切换的外出用户配置多个配置文件
值选取器:我们已经完全重写了我们的过滤功能,它嵌入了一个直观的面板,用于从列表中选择值,或输入可能的值以按照您想要的确切方式进一步限制数据
查询摘要:获取每个 SQL 语句的详细摘要。这是一个易于阅读的一页摘要,用于了解查询的运行状况和性能,并提供跳转到潜在错误的快捷方式
字段信息:让您快速了解列特性。帮助您轻松获取表格查看器中列之间的信息
系统要求
1、视窗
Microsoft Windows 7、Windows 8、Windows 8.1、Windows 10、Windows 11、Server 2008、Server 2012、Server 2016、Server 2019
2、Linux
Debian 9、Debian 10、Debian 11、Ubuntu 18.04、Ubuntu 20.04、Fedora 33、Fedora 34、Fedora 35、Linux Mint 19、Linux Mint 20、Deepin 20
3、苹果系统
macOS 10.14 Mojave 或更高版本





























共有 0条评论