软件特色
1、备忘录的新焦点:强大的新功能使您比以往更轻松,更高效地访问,显示,创建和编辑备忘录。
2、备忘管理:
一个新的备忘工作区,用于搜索,过滤和创建备忘。这些新的备忘管理器功能将您的备忘变成了完整的项目知识库。
3、MAX地图3.0:
六种新模型和流行的思维导图工具的增强的交互性, MAXMaps现在带有六个新模型,现有模型的新选项以及一个用户友好的交互式概念模型生成器。
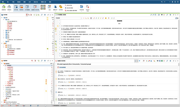
4、检索段窗口:
经过重新设计,以适合您查看和使用编码段的方式。新的显示选项将更多信息添加到数据显示。
5、文献评论:
您现在可以导入完整的文章以及您的书目数据。可以将Endnote,Mendeley和Zotero的书目元数据导入MAXQDA。在MAXQDA 2020中,这些导入选项还包括相应的文本或PDF文章。
6、新的代码系统功能:
使用新的拖放合并和一键式子代码功能,可以节省构建和优化代码时的时间。通过新的频率显示设置,您可以对数据中的代码分布获得新的见解。
MAXQDA 2020功能
1、组织和分类您的数据使用MAXQDA来管理您的整个研究项目。从访谈,焦点小组,在线调查,网页,图像,音频和视频文件,电子表格,参考书目数据的导入数据。
按组组织您的材料,彼此间链接相关的引用,和团队其他成员间分享和比较工作。您的项目始终是灵活的,您的编码系统就像您的项目一样可以扩展或细化。

2、编码和检索
在不同的编码中通过常规编码,颜色,符号或表情符号在您的数据中标注重要信息。通过拖拉或使用搜索字符来自动编码以快速编码,组织您的想法或理论到备注,这可以是您项目中的任意元素。
一次点击就可以快速且高效的检索已编码片段,或使用强大的搜索工具来检查和开发新的理论。

3、分析和转录多媒体
使用MAXQDA可以直接编码音频和视频文件,而无需先创建一个转录。或者转录您的多媒体来分析书面文本-这可以一直保持连接到原始多媒体剪辑。MAXQDA扩展了转录功能,它可以适应您的音频和视频文件的速度或音量,以及使用脚踏板来加速转录。
多媒体剪辑在MAXQDA中和其它片段一样被处理。您能够编码,检索,注释和像其它片段那样分配一个权重到其它片段。

4、混合方法导出
集成定量方法或数据输入到您的项目中。链接定性数据到人口统计变量,量化您的定性分析,或计算统计频率。
高级版MAXQDA Analytics Pro额外包括插件模块MAXDictio,增加了定量文本分析功能到MAXQDA中,您可以方便的分析词汇量(vocabulary)或文本内容。

5、可视化和理论测试
自动或手工生成您数据的超炫的可视化。从新的透视查看您的数据以用于新的见解或理论测试。
通过导出结果到可在您的报告和演示中使用的令人难忘的图像,以用于分享您的结果,或使用制图工具MAXMaps来创建广泛的图像。

6、导出和报告
MAXQDA不会锁定您的数据。可以导出您的项目部分,单个文档,搜索结果或整个项目到多种文件格式,比如Excel, Word,图像或XML。
在统计分析软件中继续您的分析,或打印一个可布局的报告,包括标题页和内容表格来方便的分享您的结果给团队其他成员或指导者。































共有 0条评论